mcp-server
MCP Server is a simple server that implements the Model Context Protocol (MCP) to provide a simpler API to interact with the Model Context Protocol.
Why Use This Server?
In "La Rebelion" we are working on a set of tools and services to simplify processes and workflows for a better and more efficient developer experience. This server is part of a set of tools.
MCP is amazing, but it can be a bit confusing to get started. We have create a facade to simplify the process of creating a server that implements the Model Context Protocol. The pattern is simple, you just need to create the tools with your own logic, register the tools and start the server.
Steps to Create a New Server
In the future we will provide a CLI to create a new server similar to MCP create server, but for now you can follow the steps below based on the official documentation to create a server.
mkdir -p my-server/src
cd my-server/
yarn init -y
yarn add @modelcontextprotocol/sdk zod zod-to-json-schema
yarn add -D @types/node typescript
# Here lies the magic
yarn add @la-rebelion/mcp-server
You need to update the package.json file and create a tsconfig.json file.
Getting Started
Implement your tools with your custom logic, and register them in the MCPServer. Here is an example of a simple echo tool:
import { Tool, ToolSchema } from "@la-rebelion/mcp-server";
export class EchoTool extends Tool {
toolSchema: ToolSchema = {
name: "echo",
description: "Echoes the input message",
schema: { // the schema for the parameters needed by the tool
type: "object",
properties: {
message: { type: "string" },
},
required: ["message"],
},
};
/**
* Your logic here, implement the execute method to define the tool behavior
* @param input The input message - use the schema to define the input type
* @returns In the example, we are echoing the message
*/
async execute(input: any): Promise<any> {
// This is a simple echo tool demo, nothing fancy, just echoing the message
return Promise.resolve({
content: [
{
type: "text",
text: `${input.message}`
}
]
});
}
}
Create an index.ts file with the following content:
#!/usr/bin/env node
import { MCPServer } from '@la-rebelion/mcp-server'
import { EchoTool } from "./tools/EchoTool.js";
const myServer = new MCPServer('My MCP Server', '1.0.0');
async function main() {
// Register tools
myServer.registerTool("echo", EchoTool);
await myServer.run();
}
main().catch((error) => {
console.error("Server error:", error);
process.exit(1);
});
That's it! You have created a simple server that implements the Model Context Protocol. Test it with Claude Desktop or any other client that supports MCP.
Build the project with the following command:
yarn build
You can start the server, but has no logic yet, you can test it with the following command:
yarn start
# or
node build/index.js
That's it, start creating your own tools and services to simplify your workflows and processes.
Go Rebels! โ๐ป
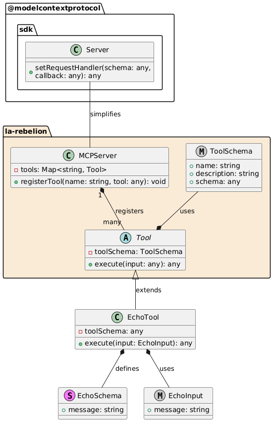
UML Diagram

- MCPServer: Registers the tools that will be used by the server.
- Tool: Base class for all tools, containing common properties and methods.
executeis the method that will be called when the tool is invoked, implement your logic here. - EchoTool: Specific implementation of a tool, extending the Tool class and defining its own schema and initialization logic.
- EchoSchema: Defines the structure of the input for the EchoTool.
- EchoInput: Type definition for the input based on the schema.
This pattern allows for a flexible and extensible way to manage and implement tools using the MCPServer and Tool classes.
Support Us
If you find this useful, please consider supporting us by starring this repository, by contributing to the project or by becoming a sponsor.
You can find more information on how to support us at La Rebelion GitHub Sponsors. Also buying us a coffee, PayPal are great ways to support us or purchasing "La Rebelion" merch.
License
This project is licensed under the MIT License - see the LICENSE file for details.